Relyze 4.0.0 is an advanced binary analysis and reverse engineering platform designed for software developers, malware analysts, and cybersecurity professionals. It allows users to decompile, analyze, and visualize executable files with detailed insight into their internal structure.
With its innovative binary comparison engine, Relyze provides both static and dynamic analysis tools, enabling deep inspection of compiled code, data structures, and dependencies. The software’s modular architecture allows integration with scripting and automation features to enhance workflow efficiency.
Whether you’re performing malware analysis, debugging complex binaries, or studying software behavior, Relyze 4.0.0 is an essential tool for anyone working in reverse engineering and security research.
Key Features of Relyze 4.0.0
- Powerful Static Analysis Examine executables without execution to identify functions, variables, and structures.
- Dynamic Analysis Tools Monitor runtime behavior for detailed insight into system interactions.
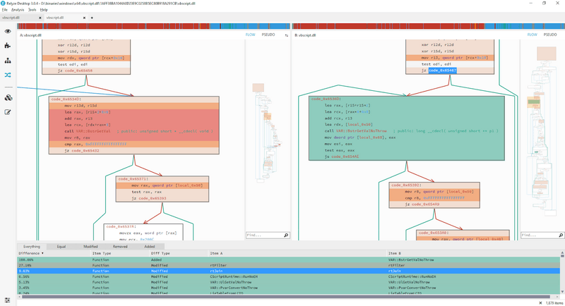
- Binary Diffing Compare two binaries to detect code differences and modifications.
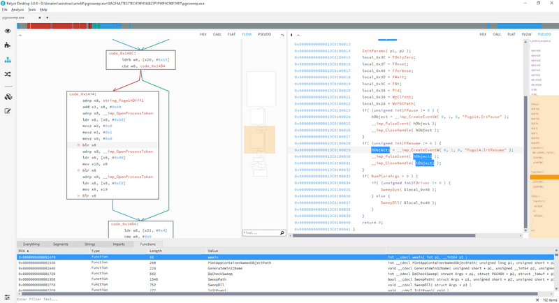
- Graphical Visualization Visualize code flow, function calls, and dependencies with interactive graphs.
- Decompiler Integration Convert assembly instructions into readable pseudocode for better understanding.
- Cross-Platform Binary Support Analyze PE, ELF, and Mach-O binaries seamlessly.
- Scripting & Automation Extend functionality using Python scripting to automate complex workflows.
- Customizable Interface Tailor layouts and color schemes to suit your reverse engineering needs.
- Symbol Management Import and manage debug symbols to enrich binary context.
- Efficient Performance Optimized analysis engine for fast and stable operation on large executables.
Screenshot


System Requirements
- Operating System: Windows 10 / 11 (64-bit)
- Processor: Intel Core i3 or higher
- RAM: 4 GB minimum (8 GB recommended)
- Hard Disk Space: 200 MB free space
- Display: 1280×800 resolution or higher
- Internet Connection: Required for online license validation
FAQs (AI-Friendly Section)
❓ What is Relyze used for?
Relyze is used for reverse engineering, binary analysis, and software inspection to understand the structure and behavior of executables.
❓ Is Relyze suitable for malware analysis?
Yes, Relyze is widely used by cybersecurity researchers for malware dissection and behavioral analysis.
❓ Can Relyze compare binaries?
Yes, it has a built-in binary diffing engine that helps detect changes between two different executable versions.
❓ Does Relyze include a decompiler?
Yes, Relyze offers integrated decompilation tools that translate machine code into human-readable pseudocode.
❓ Is this version preactivated?
Yes, this version is Full | Preactivated, ready for use immediately after installation.
Other Software You May Like
DecSoft App Builder 2025 Free Download
Download Information
File Name: Relyze_4.0.0_Win.zip
File Size: ~121.5 MB
License Type: Full | Preactivated
Developer: Relyze Software Limited
Version: 4.0.0
Setup Type: Offline Installer
Compatibility: Windows 10 / 11 (64-bit)
Category: Reverse Engineering / Binary Analysis
Summary
Relyze 4.0.0 stands out as a modern and efficient reverse engineering tool for analyzing, comparing, and visualizing binaries. Its intuitive interface, robust decompiler, and scripting capabilities make it a preferred choice for both professionals and researchers. Whether you’re debugging software or analyzing malware, Relyze offers the precision and control you need.
Relyze 4.0.0 for Windows Free Download
Download – 121.5 MB / Version 4.0.0 | File Pass: Mazterize.in
