dbForge Studio for Oracle Enterprise database environments are notoriously demanding. Managing them effectively requires more than just basic scripts or standard command-line interfaces. dbForge Studio for Oracle Enterprise 2025 positions itself as a comprehensive IDE that handles the heavy lifting of database development and administration. It addresses the friction points often found in large-scale enterprise setups where data integrity and speed are non-negotiable.
This update focuses heavily on refining the developer experience. We see improvements in how the tool handles complex PL/SQL code, making it easier to spot logic errors before they hit production. It is not just about writing code. It is about maintaining a healthy database ecosystem without needing a dozen different plugins. The tool integrates several utilities that usually require separate licenses.
For teams working under tight deadlines, the efficiency gains in this release are noticeable. The interface remains familiar but feels more responsive. It bridges the gap between raw data management and high-level architectural design. If you are tired of switching between multiple tools for schema syncs and data reports, this version provides a more unified workflow.
Key Features of dbForge Studio for Oracle Enterprise 2025
- Smart PL/SQL code completion and formatting to speed up script writing and reduce syntax errors.
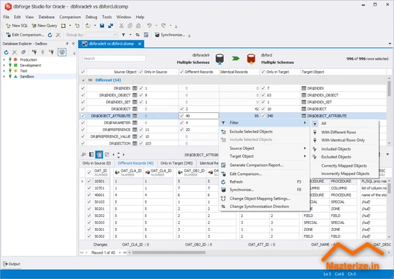
- Visual Schema Comparison tools to synchronize structures across different environments without manual scripting.
- Data Comparison functionality that identifies discrepancies between tables and generates deployment scripts.
- Comprehensive Query Profiler to detect performance bottlenecks and optimize slow SQL statements.
- Automated Data Generator for creating realistic test data to populate databases for testing purposes.
- Integrated Debugger that allows stepping through stored procedures, functions, and triggers to find logic flaws.
Who Should Use
- Database Administrators managing complex Oracle clusters who need to automate repetitive tasks.
- Backend Developers who write extensive PL/SQL code and require advanced debugging capabilities.
- Data Analysts who need to export and import large datasets between different formats.
Who Should NOT Use
- Casual users looking for a simple, lightweight text editor for basic SQL queries.
- Users who only interact with SQLite or local flat files and do not use Oracle.
- Organizations with very limited hardware that cannot support a full-featured IDE.
Screenshot


System Requirements
- Operating System: Windows 10, 11 (64-bit)
- CPU: 2 GHz or faster processor
- RAM: 4 GB minimum (8 GB recommended)
- Storage: 500 MB of available hard disk space
- Software: .NET Framework 4.7.2 or higher
FAQs
How does this version handle Oracle 21c and 23c features?
This release includes updated support for the latest Oracle syntax and features, ensuring compatibility with modern cloud and on-premise versions.
Do I need to install an Oracle Client separately?
The software supports both Instant Client and full Oracle Client installations, allowing for flexible connection methods depending on your environment.
Can I use this for schema migrations between production and dev?
Yes, the schema comparison tool is designed specifically to generate synchronization scripts that safely move changes between different environments.
Other Software You May Like
Plugin Alliance NEOLD Bundle 2025
Logitech Unifying Software Free Download
Download Information
- Software Name: dbForge Studio for Oracle Enterprise 2025
- Setup Type: Offline Installer / Full Standalone Setup
- Compatibility: Windows
- Developer: Devart
- License: Full | Preactivated
- File Size: 136 MB
- Download: Available on Mazterize
Summary
Mazterize Team Review: This enterprise-grade IDE stands out for its ability to consolidate fragmented workflows into a single, cohesive environment. It provides the depth needed for professional Oracle management while maintaining a logical UI that does not feel cluttered. We recommend it for any team looking to minimize manual errors in their database lifecycle and improve overall PL/SQL code quality.
Last Updated: 2025
dbForge Studio for Oracle Enterprise 2025 for Windows Download
Download | File Size: 136 MB | Version: 2025 | File Pass: Mazterize.in
